
seen as an appropriate model that covers many of the
challenges of access control for Web Services.
Authorization-aware representations of resources
is clearly a topic that has been very rarely discussed
in science. Adaptive Hypertext and Hypermedia is an
research area that targets customized representations
of resources depending on user knowledge or pref-
erences (Brusilovsky, 1998). Approaches from that
research area try to increase user experience by deliv-
ering content according to what the user wants to see
(H
¨
o
¨
ok et al., 1995; Kaplan et al., 1993) rather than en-
forcing access rights. Therefore, such approaches are
focused on the user and the modeling of the user but
do not target the evaluation of any kind of attributes.
Authorization awareness is also an approach to in-
crease the user experience, but the way to achieve this
goal is very different.
7 CONCLUSION AND FUTURE
WORK
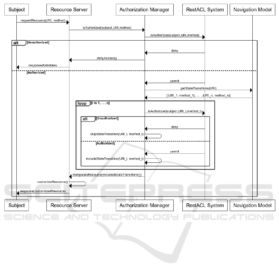
This works extends the HATEOAS principle of REST
and introduces authorization awareness for RESTful
services. Therefore, in an additional authorization
phase all state transitions that would lead the request-
ing subject to another application state, but that are
not executable for the subject, are skipped. This leads
to customized resources depending on what subject
requests the resource. We have proven the function-
ality of the approach in an example scenario from the
Industry 4.0 area. The implemented solution adds a
negligible delay to the overall processing time for the
resource request.
In our future work we want to perform a more de-
tailed analysis on large amounts of resources, since
scalability is one of the major benefits of REST
and the approach must be capable to handle large
amounts of data. It has been already shown that the
RestACL system can easily handle large amounts of
data (H
¨
uffmeyer and Schreier, 2016a). Therefore, we
expect the authorization-aware HATEOAS approach
to be scalable in practice, too.
As we have mentioned previously, we imple-
mented the customized resources using Link headers.
This works totally fine in machine-2-machine com-
munication. But if the requesting subject is a human
using a web browser, one needs additional render-
ers that exclude the skipped state transitions from the
body part of the response. Therefore, a manipulation
of different content types must be performed. The de-
sign and implementation of such manipulators is also
be part of our future work.
REFERENCES
Amundsen, M. (2017). RESTful Web Clients - Enabling
Reuse Through Hypermedia. O’Reilly Media.
Bhatti, R., Bertino, E., and Ghafoor, A. (2005). A Trust-
Based Context-Aware Access Control Model for Web-
Services. In Distributed and Parallel Databases, Vol.
18. Springer.
Brusilovsky, P. (1998). Methods and techniques of adaptive
hypermedia. In Adaptive Hypertext and Hypermedia.
Springer.
Ferraiolo, D., Kuhn, R., and Hu, V. (2015). Attribute-Based
Access Control. In Computer, Vol.48. IEEE Computer
Society.
Fielding, T. R. (2000). Architectural Styles and the Design
of Network-based Software Architectures. University
of California, Irvine.
Haupt, F., Karastoyanova, D., Leymann, F., and Schroth, B.
(2014). A Model-Driven Approach for REST Compli-
ant Services. In ICWS ’14 - 2014 IEEE International
Conference on Web Services. IEEE.
Haupt, F., Leymann, F., and Pautasso, C. (2015). A conver-
sation based approach for modeling REST APIs. In
WICSA ’15 - 12th Working IEEE / IFIP Conference
on Software Architecture. IEEE.
Haupt, F., Leymann, F., Scherer, A., and Vukojevic-Haupt,
K. (2017). A Framework for the Structural Analy-
sis of REST APIs. In ICSA ’17 - Proceedings of the
IEEE International Conference on Software Architec-
ture. IEEE.
H
¨
o
¨
ok, K., Karlgren, J., Wærn, A., Dahlb
¨
ack, N., Jansson,
C. G., Karlgren, K., and Lemaire, B. (1995). A Glass
Box Approach to Adaptive Hypermedia. In Adaptive
Hypertext and Hypermedia. Springer.
H
¨
uffmeyer, M. and Schreier, U. (2016a). Analysis of an Ac-
cess Control System for RESTful Services. ICWE ’16
- Proceedings of the 16th International Conference on
Web Engineering.
H
¨
uffmeyer, M. and Schreier, U. (2016b). Formal Compar-
ison of an Attribute Based Access Control Language
for RESTful Services with XACML. SACMAT ’16 -
Proceedings of the 21st ACM Symposium on Access
Control Models and Technologies.
H
¨
uffmeyer, M. and Schreier, U. (2016c). RestACL - An At-
tribute Based Access Control Language for RESTful
Services. ABAC ’16 - Proceedings of the 1st Workshop
on Attribute Based Access Control.
Internet Engineering Task Force (IETF) (1999). Request
for Comments: 2616 - Hypertext Transfer Protocol –
HTTP/1.1. RFC 2616.
Internet Engineering Task Force (IETF) (2012). Request
for Comments: 6749 - The OAuth 2.0 Authorization
Framework.
Internet Engineering Task Force (IETF) (2015). Internet-
Draft: User-Managed Access (UMA) Core Protocol.
Jin, X., Krishnan, R., and Sandhu, R. (2012). A Uni-
fied Attribute-Based Access Control Model Covering
DAC, MAC and RBAC. DBSec ’12 - Proceedings of
the 26th Annual Conference on Data and Applications
Security and Privacy.
CLOSER 2018 - 8th International Conference on Cloud Computing and Services Science
88