Increasing the Amount of Knowledge Reuse from Engineering Design
Repositories
A Research on the Needs and Behaviours of Novice Designers
Cristina Carro Saavedra and Udo Lindemann
Institute of Product Development, Technische Universität München, Boltzmannstraße 15, Garching, Germany
1 RESEARCH PROBLEM
Engineering design is a knowledge-intensive
activity, in which designers are constantly learning.
The knowledge gained with each new design can be
reused in future designs in order to avoid past
mistakes and do not reinvent the wheel.
Companies make efforts acquiring and storing
their knowledge, but this knowledge is often not
reused. 80% of the companies that participated in a
survey conducted by (Milton 2010) attempted to
collect lessons learned, but more than half did not
reuse them efficiently. (Ichijo and Nonaka 2007)
also remarked that “despite the growing interest in
knowledge management and the initiatives many
organizations have taken to manage knowledge, few
companies have succeeded in creating a knowledge-
based competence to gain and sustain a competitive
advantage”. Reality is that companies still fail
transforming knowledge into actions. Either they do
not apply the methods for knowledge reuse or they
do not succeed applying them. Therefore, the
question is what is hampering companies in the
successful reuse of the knowledge gained during
engineering design?
Numerous studies have been done to identify
barriers for knowledge reuse (Chirumalla 2013,
Ranjbarfard et al. 2014). Several approaches for
knowledge reuse have been also developed. A
shortcoming of the existing approaches for
knowledge reuse knowledge reuse is that they do not
deepen enough in the barriers existing at the level of
designers. Individuals are in the end the ones that
decide if they reuse or not. (Markus 2001) stated that
“each type of knowledge reuser has different needs
from repositories” and can experience different
problems to reuse knowledge. More understanding
of designers’ needs and behaviours while reusing
knowledge from company’s repositories is required.
The reuse of company-specific knowledge supports
especially novice designers that are not familiarized
with specific aspects of the company. Since novices
are the main target group for knowledge reuse
(Ahmed et al. 2000), they represent the focus of the
research.
Early-phases of design are especially challenging
for knowledge reuse due to the ill-defined status of
the design problems. (Baxter et al. 2007) remarks
that most methods for knowledge reuse are focused
on detailed design and it should be given more
attention to knowledge reuse in early design phases.
2 OUTLINE OF OBJECTIVES
The objective of the research is to increase the
amount of knowledge reused from companies’
repositories during early-phases of engineering
design. In order to achieve this aim, the research is
focused on understanding the needs and behaviours
of novice designers while reusing knowledge. The
understanding sets the basis for the development of
support to increase the knowledge reuse.
Subsequently, the research challenges (RC),
assumptions (A) and hypothesis (H) that motivate
the research are presented. The research questions
(RQ) derived from them are also introduced.
A 1: An understanding of the individual influent
factors for novice designers to reuse knowledge
from repositories is missing.
RQ 1: Which are the influent factors for novice
designers to reuse knowledge from the repositories
during early-phases of engineering design?
H 2: The identification of reuse situations during the
early-phases of the design process is the trigger for
knowledge reuse. Authors like (Wallace et al. 2005,
Baxter et al. 2007) remark the need of process-based
approaches for knowledge reuse.
RQ 2: Which are the situations of knowledge reuse
during early-phases of engineering design? How can
they be characterized?
Saavedra, C. and Lindemann, U..
Increasing the Amount of Knowledge Reuse from Engineering Design Repositories - A Research on the Needs and Behaviours of Novice Designers.
In Doctoral Consortium (DC3K 2015), pages 21-30
21
RC 3: Large amount of knowledge overwhelm
designers, resulting on a negative attitude towards
future knowledge reuse.
RQ 3: What is the relevant knowledge for designers
in each reuse situation?
RC 4: Lack of successful support for knowledge
reuse. Authors like (Ichijo and Nonaka 2007) and
(Milton 2010) highlighted the need.
RQ 4: How can novice designers be supported to
reuse the relevant knowledge in the identified reuse
situations?
The research is structured according to the stages
proposed by (Blessing and Chakrabarti 2009) in
their book Design Research Methodology (DRM).
The framework of the DRM is depicted in Figure 1.
A comprehensive Descriptive Study I is being
conducted in order to address RQ 1, RQ 2 and RQ 3.
The understanding builds the basis to answer RQ 4
during the Prescriptive Study. The support will be
evaluated during an initial Descriptive Study II.
Figure 1: Framework of the research methodology.
(Blessing and Chakrabarti 2009).
3 STATE OF THE ART
3.1 Knowledge Management
Knowledge management (KM) refers to the ability
of companies in leveraging and applying individual
and collective knowledge to help them compete (von
Krogh 1998, Alavi and Leidner 2001).
Consequently, “KM plays a critical role in
efficiency, competitiveness, and productivity of
organizations” (Manohar Singh and Gupta 2014).
3.1.1 Activities in Knowledge Management
The main activities of KM were defined by (Probst
et al. 1998). They are related to each other since they
are part of the process of KM (see Figure 2).
Figure 2: Activities of Knowledge Management (Probst et
al. 1998).
According to (McMahon et al. 2004), the
activities can be conducted with two focuses: 1)
emphasize human resources and communication
(personalization approach); or 2) promote collection
and organization of documented knowledge
(codification approach).
3.1.2 Types of Knowledge
Defining knowledge is a difficult task. The term has
received different definitions but any of them has
been established. However, the understanding of
most authors can be summarized in seeing
knowledge as information combined with
experience, interpretation and reflection (Nonaka
1994, Davenport et al. 1998, Zack 1999b, De Long
and Fahey 2000, Alavi and Leidner 2001).
A common resource in literature to succeed
defining such an abstract term is to classify the types
of knowledge. Numerous ways of classifying
knowledge have been proposed.
(Polanyi 1962, 1966) introduced the two
dimensions of human knowledge, the tacit and the
explicit. He described tacit knowledge as “non-
codified and non-verbalized knowledge that resides
in individual’s heads”. “Explicit knowledge is
encodable and transferable in formal language”.
(Zack 1999b) classified knowledge into general
and specific. “General knowledge is broad, often
public available and independent of particular
events”. “Specific knowledge is context-specific.”
(Alavi and Leidner 2001) and (Zack 1999a) also
classified knowledge depending on its content as
declarative (know-about), procedural (know-how),
causal (know-why), conditional (know-when), and
relational (know-with).
Some other classifications of knowledge are
depending on the origin (internal or external) or the
strategic value (core, advanced, innovative).
Knowledge
identification
Knowledge
goals
Knowledge
acquisition
Knowledge
development
Knowledge
distribution
Knowledge
usage
Knowledge
protection
Knowledge
evaluation
Feedback
DC3K 2015 - Doctoral Consortium on Knowledge Discovery, Knowledge Engineering and Knowledge Management
22
3.1.3 The Development of the Discipline
Coming from the field of strategic management, the
article of (Nonaka 1991) The Knowledge-Creating
Company represents a milestone in the development
of KM as a formal discipline.
Since then, numerous theorists and practitioners
have built on the discipline (Nonaka 1994, Grant
1996a, Grant 1996b, Davenport et al. 1998, Zack
1999a, Zack 1999b, Zack 2003, De Long and Fahey
2000). However, the successful implementation of
KM is not an easy task. “Despite the growing
interest in knowledge management and the
initiatives many organizations have taken to manage
knowledge, few companies have succeeded in
creating a knowledge-based competence to gain and
sustain a competitive advantage” (Ichijo and Nonaka
2007). This failure made questioning the
effectiveness of KM. (Zack et al. 2009) conducted
an empirical study to analyse the organizational
impact of KM. They claim that KM practices are
directly related to organizational performance and
thus, they built the foundation to continue
researching on the topic.
3.2 Knowledge Management in
Engineering Design
KM is especially relevant to support knowledge-
intensive activities like engineering design. Every
design project is different, so engineers must come
up every time with new solutions and ideas during
their work. Past knowledge can support the
development of solutions to new design problems
(Duffy et al. 1995). The codification approach of
KM provides a systematic support during the design
process. The knowledge is stored in repositories,
also called organizational memory systems (Markus
2001). The challenge is to make the maximum use
of the available knowledge by delivering it “in the
appropriate form at the right time” of the design
process (Blessing and Wallace 2000).
This particular case of supporting knowledge-
intensive activities using codified knowledge from
repositories receives in literature the name of
knowledge reuse (Markus 2001).
3.2.1 Knowledge Reuse from Repositories
(Markus 2001) built the foundations of a theory for
knowledge reusability. She defined basic concepts of
knowledge reuse and identified four types of
situations in which knowledge is reused.
The reuse process consists according to (Markus
2001) of four phases: capturing and documenting
knowledge; packaging knowledge for reuse;
distributing knowledge; and reusing knowledge. She
detailed further the last phase (reusing knowledge)
in four steps, presented in Figure 3.
Figure 3: The Knowledge Reuse Cycle and the four steps
of the reusing phase. (Adapted from Markus 2001).
(Markus 2001) determined the roles which
participate in the knowledge reuse process: the
knowledge producer; the knowledge intermediary;
and the knowledge consumer. She identified four
types of situations in which knowledge is reused
depending of the roles of the actors involved in the
reuse situation:
Shared Work Producers: people working
together (homogeneous or cross-functional).
Producers of knowledge for their own later
reuse.
Shared Work Practitioners: people doing
similar work in different settings. Producers
of knowledge for each other’s use.
Expertise-Seeking Novices: people with an
occasional need for expert knowledge that
they do not possess.
Secondary Knowledge Miners: people who
seek to develop new knowledge through
analysis of records produced by other people
for different purposes.
After presenting the framework, she concludes
that the type of repository and the associated KM
processes must be designed differently depending on
the reuse situation. “Successful knowledge reuse is a
matter of designing repositories that meet reusers
needs” (Markus 2001).
Increasing the Amount of Knowledge Reuse from Engineering Design Repositories - A Research on the Needs and Behaviours of Novice
Designers
23
3.2.2 Types of Knowledge in Engineering
Design
The term design knowledge often refers to
knowledge about products’ geometry, that is
embedded in CAD models and it can be reused using
knowledge-based engineering (KBE) tools. This
knowledge can be abstracted in form of structural,
functional or behavioural models, so it can be reused
for any design situation or any physical structure.
Generic relations among abstract design elements
based on these models are the so called design
patterns (Bhatta and Goel 2002).
However, there is more knowledge that can be
reused in engineering design, like project-constrain
reasoning, problem resolution methods, solution
generation strategies, design intent, and supply chain
knowledge (Baxter et al. 2007). In fact, knowledge
in engineering design can be classified using the
types of knowledge described in section 3.1.2. Inside
each type the categories can be further concretized
for specific fields.
Some authors derived specific categories of
knowledge reused in engineering design conducting
empirical observations. (Cross and Sivaloganathan
2007) conducted their study within a mobile
elevating work platform manufacturer. They
determined the following categories of knowledge:
Country- and market-specific requirements
Experience, best-practice, tips and tricks
Product-specific parameters
Interactions, trade-offs, and design rules
Knowledge contacts
Legislation and approval bodies
Manufacturing process capability and
available materials
Preferred parts and installation
requirements
Stakeholder behaviour
Stakeholder requirements
(Gainsburg et al. 2010) propose also a classification
based on observations in structural engineering
companies.
3.2.3 Approaches for Knowledge Reuse in
Engineering Design
(Duffy et al. 1995) present a design reuse model
consisting of three processes and six knowledge-
related components. The goal of the model is
formalising design reuse in order to provide the
appropriate scope to be supported. The work is
theoretical and no evaluation is presented.
(Blessing and Wallace 2000) developed
PROSUS, a system to support knowledge reuse
during the design process focused in knowledge
generation. They identified the generation of
knowledge as the consequence of using knowledge.
Therefore, the core of the system is a working area
for the designer, in which the relevant knowledge
during design is generated and stored. They also
highlight that the whole knowledge reuse cycle (they
refer to it as knowledge-life cycle) must be taken
into account when developing knowledge-based
support for design. PROSUS does not explicitly
address the knowledge-life cycle but it sets the basis
to support the entire cycle through the indication of
context, which is the basis for understanding.
(Fruchter and Demian 2002) developed a
prototype knowledge management system, CoMem,
to support the activities that they identified in the
process of knowledge reuse: finding reusable items
and understanding these items in context. They do
not consider knowledge reuse as the complete
process (from generating to reuse) but only the last
phase according to (Markus 2001), reusing
knowledge. It is not explained who or how should
the system be fulfilled with knowledge to be
sustainable.
(Dani et al. 2006) developed a methodology to
support communication, sharing and reuse of best
practices in product development. The methodology
focuses in capturing, structuring and finding best
practices for new projects. The proposal is project-
focused instead of process-focused. Best practices to
be reused during a new project are identified at the
beginning of a new project and there is no method
suggested for the retrieval of best practices once the
project has started.
(Johansson et al. 2012) propose Matrix-Flow-
Charts (MFC) as an approach to support the reuse of
knowledge from manufacturing processes during
design. Their work is conducted within the field of
laser welding technology. Real implementation of
MFC or an evaluation are not conducted.
(Chirumalla 2013) developed a methodology to
reuse lessons learned (LL) in product development.
The LL are captured using templates and videos
with storytelling. The videos contribute to transfer
contextual and tacit knowledge. The integration of
the LL in the development process is not addressed.
3.2.4 The Research Gap
Despite the efforts made in research and the
evidence of the benefits of knowledge reuse, reality
is that companies still fail transforming knowledge
DC3K 2015 - Doctoral Consortium on Knowledge Discovery, Knowledge Engineering and Knowledge Management
24
into actions. Either they do not apply the methods or
they do not succeed applying them (Ichijo and
Nonaka 2007, Milton 2010). Therefore, the question
is what is hampering companies in the successful
reuse of the knowledge gained during engineering
design?
Numerous studies on the barriers for KM have
been carried out. The studies identify barriers related
to different aspects like people-related barriers,
technology-related barriers, organization-related
barriers, environment-related barriers or knowledge
characteristic-related barriers (Ranjbarfard et al.
2014). These barriers are usually also allocated to
the correspondent activities of KM. However, the
spectrum of barriers is large and the
interdependencies between the activities in KM are
high. Therefore, the understanding of the
implications of barriers on the knowledge processes
and which kind of support can overcome those
remains still incomplete.
(Davenport and Prusak 1998) stated that
“knowledge originates and it is applied in the minds
of knowers”. They point out with this statement that
the decision of applying knowledge depends
ultimately on individuals. Thus, individuals
represent the connecting link between KM initiatives
and firm performance. A better understanding of
individuals’ needs and behaviour when reusing
knowledge is the key to identify the reasons for the
failure in reuse.
Looking at individuals, it can be distinguished
between expert and novice designers. Knowledge
reuse is especially relevant for novice designers,
since it helps to “bridge the gap between novices and
experienced designers” (Ahmed et al. 2000),
contributing to a faster learning curve for novices.
The approaches presented in section 3.2.3. do
not focus on the specific needs of novices or experts.
However, the needs and behaviours of both groups
while reusing knowledge are different. For example,
(Ahmed and Wallace 2004) found that one
differential issue between experts and novices is the
awareness of knowledge needs. Novices were only
aware of their needs in 35% of the cases. They
present a method (C-QuARK) to support novice
designers in the step “defining the search question”
of the reusing stage established by (Markus 2001).
However, the integration of the method in a holistic
approach for knowledge reuse is missing.
We argue that the lack of differentiation of
reusers’ (knowledge consumers) requirements,
aspect that (Markus 2001) identified as of mayor
importance, is the main reason for the low
implementation in industry of approaches for
knowledge reuse and for the failure in case of
implementation. The specific requirements of the
individuals involved in the process are not taken into
account. Furthermore, the requirements of other
stakeholders during the reuse cycle, like knowledge
producers and knowledge intermediaries, must be
also considered for a system addressing the whole
reuse cycle to succeed. Due to the mismatch
between system features and stakeholders’
requirements, reuse systems are finally not properly
used or not used at all, and the knowledge reuse
during the design process does not occur.
Since novice designers are the stakeholders that
can profit the most from an approach for knowledge
reuse, this research proposes to start a deeper
investigation on stakeholders’ requirements by
analysing the requirements for novices and
proposing support for them. Thus, the target support
would be established and further investigations
should consider the integration of the other
stakeholders according to their specific requirements
in such a support.
4 METHODOLOGY
A research methodology based on the DRM of
(Blessing and Chakrabarti 2009) has been designed.
Figure 4: Research methodology.
The Research Clarification (RC) has been done
reviewing literature and non-experimentation with
students in design workshops.
The Descriptive Study I (DS I) constitutes the
largest research effort due to the current lack of
proper understanding on the research topic. There is
the need of obtaining empirical data for the analysis.
Therefore interviews with novices and experienced
designers will be conducted. Also non-experiments
with novices to observe and analyse their behaviour
during knowledge reuse will be conducted.
Increasing the Amount of Knowledge Reuse from Engineering Design Repositories - A Research on the Needs and Behaviours of Novice
Designers
25
An approach for support will be proposed during
the Prescriptive Study (PS). The reuse situations and
reused knowledge established in the DS I constitute
the framework to develop the support. The support
should help to overcome the harmful influent factors
identified during DS I.
The proposed support will be evaluated during
the Descriptive Study II (DS II) in comparative
design experiments, in which one group of designers
conducts a design development without support and
the other group does it with the support.
4.1 Research Clarification
Several approaches for knowledge reuse have been
proposed in literature. Numerous barriers for
knowledge reuse have been also identified.
However, the reasons for the lack of knowledge
reuse during engineering design are unclear. Setting
the focus of the research was difficult under these
conditions.
Novice designers were identified as the group
with higher potential for support. An approach to
understand better the influent factors that affect them
during knowledge reuse was to simplify the scene:
what if the complex environment of the company
(culture, network, time-pressure, etc.), or the
technological support were out of the picture?
Would in this case knowledge be successfully reused
during the design process? With the purpose of
answering this question, a non-experiment with three
students was realized. A non-experiment is
conducted when the understanding of the research
phenomenon or the available resources are “not
sufficient for permitting strong tests of causal
hypothesis” (Cook and Campbell 1979). Non-
experimentation is done to observe a phenomenon as
it occurs and helps to generate new ideas.
For the non-experiment, the students were
considered as “novice designers” and they were
given a design problem to solve in three hours. They
worked individually and they could ask questions to
the “knowledge repository” during their work. The
knowledge repository contained useful knowledge
for the design problem in form of knowledge pages
previously documented and categorized. For
simplification reasons, the knowledge repository
was a person. The person did not interact orally with
the participants and the communication was in
written form. The person acted as an “intelligent
knowledge retrieval system” providing the
correspondent knowledge page to the question
written by the participant.
The design process was divided in three phases:
idea generation, concept design and detailed design.
The participants should provide their output of each
phase to the moderator. Their requests for
knowledge during the process were documented and
the application of the knowledge contained in the
knowledge pages was analysed regarding the
outcomes of the design phases.
Two main problems were observed: difficulty to
articulate questions and difficulty to interpret the
knowledge that was received and reuse it
successfully. The first problem occurs due to the low
awareness of their knowledge needs. The fact that
the knowledge is available (explicit set up of the
experiment: there is knowledge available for your
specific design problem) did not appear to have a
significant impact. An interesting observation was
that the amount of requests increased as the design
process advances. Therefore, the phase of the design
process influences the amount of knowledge reused.
The request for knowledge is less in early-phases of
design. The second problem occurs due to the lack
of knowledge contextualization. The knowledge of
the knowledge pages was not documented in a way
that it was understandable for the participants how
they could apply it in their situation.
From the non-experiment is concluded that
barriers for knowledge reuse also exist in a
simplified environment. More understanding of the
phenomenon is needed, especially on early design
phases, before support can be developed. A literature
review shows that most methods for knowledge
reuse are focused on detailed design (Baxter et al.
2007) and it should be given more attention to
knowledge reuse in early design phases. Therefore,
the research continues in this direction.
4.2 Descriptive Study I
The DS I attempts to answer RQ 1, RQ 2 and RQ 3.
In order to answer the questions, an approach based
on three methods for data acquisition is proposed:
literature review, interviews and non-
experimentation. An overview of the proposed
methods is depicted in Table 1.
Table 1: Research methods applied during the DS I (:
contribution; √√: main contribution).
Lit.
review
Interviews
with
novices
Interviews
with
experts
Non-experiments
Novices as participant
Experts as analysts
RQ1
√√
RQ2
√√
RQ3
√√
DC3K 2015 - Doctoral Consortium on Knowledge Discovery, Knowledge Engineering and Knowledge Management
26
Further details and the expected outcomes of each
method are explained in the following sections.
4.2.1 Literature Review
A literature review is being conducted in order to
find types of reuse situations and ways of
characterizing those (RQ 2), and types of knowledge
to be reused (RQ 3). The literature review should
provide the major contribution to answer RQ 2 and
contribute to answer RQ 3. However, not much
information has been found until the moment.
Regarding the identification and characterization
of reuse situations, there is the approach of (Markus
2001) explained in section 3.2.1. Sources proposing
classifications of design situations (considering
those as potential reuse situations) provide also
useful insights. (Sim and Duffy 2003) identified the
generic engineering design activities in three groups:
design definition activities (like abstracting or
detailing), design evaluation activities (like
analysing or modelling), and design management
activities (like planning or prioritizing). (Ponn 2007)
suggests three main categories to classify a design
situation: design task, designer/designer team,
boundary conditions.
Considering the types of knowledge to be reused
(RQ 3), the classifications of (Cross and
Sivaloganathan 2007) or (Gaingsburg 2010)
introduced in section 3.2.2 have been found. Other
authors in the field of engineering design adopt the
categories presented in section 3.1.2 that can be
generalized to other disciplines. These categories
seem too general to support the reuse of specific
company´s knowledge.
4.2.2 Interviews
Gathering empirical data is necessary to answer the
three research questions formulated.
For RQ 1 and RQ 2, interviews with novice and
expert designers are proposed as a method to
verify/extend the data obtained first by other means.
For RQ 3, the outcome from the interviews represent
the main source to obtain data.
In the case of RQ 1, the results from the non-
experiments refer to concrete cases. The interviews
to novice designers are proposed in order to check if
the influent factors identified during the non-
experiments can be generalized. Interviews to expert
designers with the same purpose are proposed.
Experts work with novices and from their
experience, they can also provide valuable insight
about the influent factors for novices.
The literature review to define the reuse
situations (RQ 2) does not seem conclusive. Only
one concrete classification has been found up till
now (Ponn 2007) and its focus differs from the focus
of the research at hand. If no further classifications
are found, an approach for the classification will be
proposed and its validity evaluated by interviewing
novices and experts.
Interviewing novice designers about the
knowledge they reuse and the knowledge they would
like to reuse contributes to answer RQ 3. However,
as it was already explained, novice designers are not
always aware of their knowledge needs. In order to
understand which kind of knowledge is reused, the
experience of expert designers is considered a key
factor. Therefore, the main contribution to RQ 3 are
the interviews with experienced designers.
4.2.3 Non-Experiments
Current literature is not sufficient to identify the key
influent factors. Interviews with novice and expert
designers may contribute but the factors are difficult
to be elicited in interviews. A more realistic
approach to identify influent factors is direct
observation of the process of knowledge reuse. Non-
experiments in form of design workshops are
proposed. (Blessing and Chakrabarti 2009) point out
that due to the lack of understanding in design
“design research usually involves non-experimental
and quasi-experimental research, in particular for
DS-I”. During the non-experiment, novice designers
must reuse knowledge, and expert designers support
the researches with the analysis of the results.
The non-experiments will be conducted similarly
to the one realized during the RC but focused on
early phases of design. The intention this time is to
conduct them with real knowledge in collaboration
with a development company that brings up a
realistic design problem. The knowledge repository
will be fulfilled with knowledge provided by the
company. The participants will be novice designers
from the company. Experienced designers from the
same company will support the researcher to analyse
the results. The effects of the non-use of available
knowledge or of the wrong use will be analysed. The
reasons for the non-use or wrong use will be
identified and the ways to overcome those will be
discussed with experts and novices.
A model to support the analysis of influent
factors for the participants during the non-
experiments has been developed (Carro Saavedra et
al. 2015). The model is centred in the individual and
it represents the knowledge processes for him
Increasing the Amount of Knowledge Reuse from Engineering Design Repositories - A Research on the Needs and Behaviours of Novice
Designers
27
associated to the factors influencing each process.
Three knowledge processes were identified and
seven factors were allocated to those processes. On
that basis, the model is being right now extended.
An alternative to the non-experiments could be a
case study. A case study would provide valuable
insights for RQ 2 and RQ 3. The possibility of
conducting a case study will be discussed with the
potential industry partners.
4.3 Prescriptive Study
The PS should provide an answer to the RQ 4. The
proposed support will be based on the outcome of
the DS I. Since the DS I is under development, the
final requirements of the support are not final yet.
However, a preliminary idea is proposed based on
the main barrier found until the moment: the lack of
awareness of the knowledge needs. If novice
designers do not know during the process in which
situations there is knowledge in the repository to
support them, they will not look for it. The
knowledge must be integrated in the design process
in order to have the chance to be reused. Three
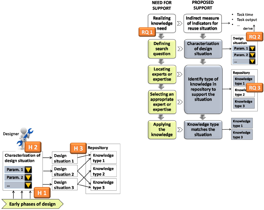
hypothesis (H) are established:
H 1: Design situations (potential knowledge reuse
situations) can be systematically characterized.
H 2: Characterizing the design situation according to
pre-established parameters is easier for the novice
designer than the formulation of a search question in
early design phases of design.
H 3: The relevant types of knowledge to support a
design situation can be systematically matched to the
design situation.
Figure 5: Overview of the hypothesis formulated to ideate
the support.
The types of reuse situations and a way of
characterizing them are addressed in RQ 2. The goal
is to find a way of characterizing the design
situations for novices during early phases of design
that is suitable for designers to be made. Thus, they
could characterize their situations during the design
process and be connected to the type of knowledge
that was previously generated and considered useful
for the described situation.
The outcome of RQ 3 are the types of knowledge
to be reused. The idea is that types of situations and
types of knowledge can be systematically matched
(see Figure 5).
Based on these hypothesis, we propose
supporting novice designers in the final stage of the
knowledge reuse cycle (defined as reusing stage by
Markus 2001). One extra step have been added at
the beginning based on the first results of RQ 1:
realizing knowledge need. The proposed support is
depicted in Figure 6.
Figure 6: Proposed support of the steps during the
“reusing” stage of the knowledge reuse cycle.
Realizing knowledge need is supported by
indirect measure of indicators of a knowledge reuse
situation. That means, monitoring certain aspects of
the design process (e.g. time per task, keywords in
the opened documents, etc.) and recognizing thus the
knowledge need. The indicators will be investigated
and a methods for measuring will be proposed.
Defining search question is supported by the
characterization of the design situation (see H 2).
The characterization is the outcome of the RQ 2.
Locating experts or expertise and selecting an
appropriate expert or expertise are supported
automatically through the mapping of the design
situation characterized to the knowledge suitable for
DC3K 2015 - Doctoral Consortium on Knowledge Discovery, Knowledge Engineering and Knowledge Management
28
it. All piece of knowledge in the repository is
associated to a design situation. The types of
knowledge to be associated to the design situations
are the outcome of RQ 3.
The application of the knowledge is supported
because the knowledge provided matches the
situation. That means that aspects related to the
situation like motivation of designer or need of
knowledge contextualization are considered, so the
adequate piece of knowledge for its correct
interpretation under the situation is provided.
4.4 Descriptive Study II
The applicability of the proposed approach will be
evaluated in non-experiments, in which novice
designers are given a design task and the support.
The suitability of the characterization of design
situations by designers and the replicability of the
characterization will be the main aspects to analyse.
Suggestions for updates on the support will be
considered and the support will be further
developed. Several iterations will be conducted. The
exact number depends on the available time.
The final evaluation will be done in comparative
experiments. One group of novices will be given a
design task to realize without the support, whereas
another group of novices will receive the support.
The results will be compared to analyse the effects
of the support on the reuse of the knowledge
contained in the repository.
5 EXPECTED OUTCOME
Two main outcomes are expected:
Understanding about the influent factors for
knowledge reuse by novice designers, their
needs for knowledge and the situations
during early-phases of the design process in
which knowledge may be reused.
An approach to support novice designers
reusing knowledge from company’s
repositories during early-phases of design.
The approach will be continuously tested and
refined according to the results of real application
during design workshops with novice designers.
Thus, the suitability for novice designers is assured.
The support to be developed does not attempt to
address the complete knowledge reuse cycle under
consideration of all its stakeholders. The intention is
to understand the specific needs of novice designers
and how they could be supported. The proposed
support must be seen as the goal to pursue by a
holistic approach for knowledge reuse. Further
investigations should consider the integration in the
support for novices in all stages of the reuse cycle
(capture, package, distribution) and the requirements
of the stakeholders involved (knowledge producers,
intermediaries, other knowledge consumers).
6 STAGE OF THE RESEARCH
A Research Clarification (RC) based on literature
review was conducted in order to find evidence of
the existent problem and determine the research
goals. The research questions have been defined as
well as the areas of research and contribution.
The approach to address the Descriptive Study I
(DS I) has been developed and initiated. The first
findings from literature review provide an initial
answer to RQ 2 and RQ 3. A model to understand
the influent factors for the individual (novice
designer) while reusing design knowledge was
developed (Carro Saavedra et al. 2015). The model
will support the analysis of the non-experiments in
order to answer the RQ 1. At the actual stage we are
looking for industry partners to collaborate for the
non-experiments. The possibility of conducting a
case study will be discussed with the potential
partners. We plan to prepare and conduct the non-
experiments in 2016. We hope to provide answers
for research question RQ 2 and RQ 3 during 2016.
A preliminary approach for the Prescriptive
Study (PS) was developed. It builds upon the
outcomes of the DS I. The PS as well as the
Descriptive Study II are planned for 2017. The
research finishes in February 2018.
REFERENCES
Ahmed, S., Wallace, K., Blessing, L., 2000. Identifying
differences between novice and experienced designers.
Proceedings of Engineering Design Conference,
Brunel University, Uxbridge, pp. 97-106.
Ahmed, S., Wallace, K. M., 2004. Identifying and
supporting the knowledge needs of novice designers
within the aerospace industry. Journal of Engineering
Design, 15:5, 475-492.
Alavi, M., Leidner, D. E., 2001. Knowledge management
and Knowledge Management Systems: Conceptual
Foundations and Research Issues. MIS Quarterly,
25(1), 107-136.
Bhatta, S. R., Goel, A. K., 2002. Design patterns and
creative design. In Chakrabarti, A., Engineering
Desing Synthesis. Understanding, Approaches and
Tools (pp. 271-284). London: Springer.
Increasing the Amount of Knowledge Reuse from Engineering Design Repositories - A Research on the Needs and Behaviours of Novice
Designers
29
Baxter, D., Gao, J., Case, J., Harding, J., Young, B.,
Cochrane, S., Dani, S., 2007. An Engineering Design
Knowledge Reuse Methodology Using Process Model-
ling. Research in Engineering Design, 18(1), 37-48.
Blessing, L. and Wallace, K. 2000. Supporting the
Knowledge Life Cycle. MIT Sloan Management
Review, pp. 75-83.
Blessing, L., Chakrabarti, A., 2009. DRM, a Design
Research Methodology. Springer. London.
Carro Saavedra, C., Fernández Miguel, R. and Lindeman,
U., 2015. A worker-centered model to understand the
factors influencing knowledge application.
Proceedings of the 11
th
International Conference on
Knowledge Management, 04-06 November, Osaka.
Chirumalla, K., 2013. Development of a Methodology for
Lessons Learned Practice. From post-project learning
to continuous process-based approach. Doctoral
Thesis. Lulea University of Technology.
Cook, T. D., Campbell, D. T., 1979. Quasi-
experimentation: design and analysis issues for field
settings. Houghton Mifflin Company, Boston.
Cross, M. S., Sivaloganathan, S., 2007. Specialist
knowledge identification, classification, and usage in
company-specific new product development
processes. Proceedings of the Institution of
Mechanical Engineers, Part B: Journal of Engineering
Manufacture.
Dani, S., Harding, J. A., Case, K., Young, R. I. M.,
Cochrane, S., Gao, J., Baxter, D., 2006. A methodo-
logy for best practice knowledge management.
Proceedings of the Institution of Mechanical
Engineers, Part B: Journal of Engineering
Manufacture, 220(10), pp. 1717-1728.
Davenport, T. H., De Long, D. W., Beers, M. C, 1998.
Successful Knowledge Management Projects. Sloan
Management Review, 39(2), 43-57.
Davenport, T. H, Prusak, L., 1998. Working Knowledge:
How Organizations Manage what They Know.
Harvard Business School Press. Boston.
De Long, D. W., Fahey, L., 2000. Diagnosing cultural
barriers to knowledge management. Academy of
Management Executive, 14(4), 113-127.
Duffy, S. M., Duffy, A. H. B., MacCallum, K. J., 1995. A
Design Reuse Model. Proceedings of ICED 95,
Prague, 490-495.
Fruchter, R., Demian, P., 2002. Knowledge Management
for Reuse. International Council for Research and
Innovation in Building and Construction. 12-14 June,
Aarhus School of Architecture.
Gainsburg, J., Rodríguez-Lluesma, C., Bailey, D. E., 2010.
A “knowledge profile” of an engineering occupation:
temporal patterns in the use of engineering knowledge.
Engineering Studies, 2:3, 197-219.
Grant, R. M., 1996a. Prospering in Dynamically-
competitive Environments: Organizational Capability
as Knowledge Integration. Organization Science, 7(4),
375-387.
Grant, R. M., 1996b. Toward a knowledge-based theory of
the firm. Strategic Management Journal, 17, 109-122.
Ichijo, K., Nonaka, I., 2007. Knowledge Creation and
Management: New Challenges for Managers. Oxford
University Press. New York.
Johansson, C., Frostevarg, J., Kaplan, A. F. H., Bertoni,
M., Chirumalla, K., 2012. 3
rd
IEEE International
Conference on Congnitive Infocommunications.
December 2-5, Kosice, Slovakia.
Manohar Singh, R., Gupta, M., 2014. Knowledge
management in teams: empirical integration and
development of a scale. Journal of Knowledge
Management, 18(4), 777-794.
Markus, M. L., 2001. Toward a Theory of Knowledge
Reuse: Types of Knowledge Reuse Situations and
Factors in Reuse Success. Journal of Management
Information Systems (18:1). Pp. 57-93.
McMahon, C., Lowe, A., Culley, S., 2004. Knowledge
management in engineering design: personalization
and codification. Journal of Engineering Design,
15(4), 307-325.
Milton, N., 2010. The Lessons Learned Handbook.
Practical Knowledge-Based Approach to Learning
from Experience. Chandos Publishing, Oxford.
Nonaka, I., 1991. The Knowledge-Creating Company.
Harvard Business Review, 69 (6), 96-104
Nonaka, I., 1994. A Dynamic Theory of Organizational
Knowledge Creation. Organization Science, 5(1),14-37.
Polanyi, M., 1962. Personal Knowledge: Towards a Post-
Critical Philosophy. The University of Chicago Press.
Chicago.
Polanyi, M., 1966. The Tacit Dimension. Anchor Day
Books. New York.
Ponn, J., 2007. Situative Unterstützung der methodischen
Konzeptentwicklung technischer Produkte. Doctoral
Thesis. Technische Universität München.
Probst, G., Gaub, S., Romhardt, K., 1998. Wissen
Managen: Wie Unternehmen ihre wertvollste
Ressource optimal nutzen, Gabler Verlag. Frankfurt.
Ranjbarfard, M., Aghdasi, M., López-Sáez, P., Emilio
Navas, J., 2014. The barriers of knowledge generation,
storage, distribution and application that impede
learning in gas and petroleum companies. Journal of
Knowledge Management, 18(3), 494-522.
Sim, S. K., Duffy, A. H. B, 2003. Towards an ontology of
generic engineering design activities. Research on
Engineering Design, 14, 200-223.
Wallace, K., Ahmed, S., Bracewell, R., 2005. Engineering
knowledge management. In Clarkson, J., Eckert, C.,
Design process improvement. A review of current
practice (pp. 326-343). London: Springer.
Von Krogh, G., 1998. Care in Knowledge Creation.
California Management Review, v40, 133-154.
Zack, M. H., 1999a. Developing a Knowledge Strategy.
California Management Review, 41(3), 125-145.
Zack, M. H., 1999b. Managing Codified Knowledge.
Sloan Management Review, 40(4), 45-58.
Zack, M. H., 2003. Rethinking the Knowledge-Based Orga-
nization. MIT Sloan Management Review, 44(4), 67-71.
Zack, M. H., McKeen, J., Singh, S., 2009. Knowledge
management and organizational performance: an
exploratory analysis. Journal of Knowledge
Management, 13(6), 392-409.
DC3K 2015 - Doctoral Consortium on Knowledge Discovery, Knowledge Engineering and Knowledge Management
30