LimeDS and the TraPIST Project: A Case Study
An OSGi-based Ontology-enabled Framework Targeted at Developers in Need of an
Agile Solution for Building REST/JSON-based Server Applications
Stijn Verstichel, Wannes Kerckhove, Thomas Dupont, Bruno Volckaert, Femke Ongenae,
Filip De Turck and Piet Demeester
Department of Information Technology (INTEC), Ghent University – iMinds, G. Crommenlaan 8/201, 9050, Gent, Belgium
Keywords:
LimeDS, TraPIST, REST/JSON, OSGi, Semantics, Reasoning, Transportation.
Abstract:
Real-Time Travel Information (RTTI) for rail commuters is still used inefficiently today and is rarely combined
with other knowledge to come to a truly personalised and situation-aware multimodal travelling assistance.
It is up to the travellers themselves to look for important info about their trip through static schedules or
dedicated non-personalised applications. In a highly dynamic context such as that of public transportation, it
would make life easier if one was able to consult the right information at the right time (removing superfluous
information), for a variety of multimodal public transportation options, taking into account the context of
the person travelling. In this paper we present the LimeDS framework, allowing application developers to
rapidly define data workflows from a variety of data sources, deploy these workflows in a scalable and resilient
manner and expose results to client applications as REST endpoints. A Proof-of-Concept (PoC) shows how
our proposed framework can be used to tie together different open transportation data sources in order to create
highly dynamic multimodal travel assistance applications by semantically enriching the data into knowledge,
checking for ontological consistency and reason over the resulting knowledge.
1 INTRODUCTION
The current generation of applications based on Real-
Time Train Information (RTTI) is still not fully us-
ing (open) data to facilitate rail travel. They are often
based on only one source, even though other sources
can be relevant for the passenger’s journey (e.g. trans-
portation vehicle load sensor data, passenger data,
weather forecast, tourist events and promotions, etc.).
The high-level goal of the Train Passenger In-
terfaces for Smart Travel (TraPIST) (iMinds VZW,
2014) project is to offer public transportation trav-
ellers relevant information pro-actively, at the right
time and through the most appropriate channel. The
development of a framework that collects, analyses,
classifies and filters data from various sources, based
on a dynamic traveller profile, is at the heart of the
project. Based on this info, specific traveller appli-
cations are developed giving passengers direct access
to the information they need. The moment when the
information is presented is triggered by the situation,
such as a specific time, a location, an event or the trav-
ellers own circumstances (e.g. present company, des-
tination, activities).
It quickly became apparent that the develop-
ment of these situation-aware knowledge consolida-
tion applications introduced a lot of common over-
head (consulting multiple open data sources, pro-
cessing their results, dealing with sudden unavail-
ability of sources, etc.) and as such, the deci-
sion was made to develop a generic framework for
building REST/JSON-based ontology-enabled appli-
cations, named a Lightweight modular environment
for Data-oriented Services (LimeDS) (IBCN, 2014).
Some of the main properties of LimeDS are:
Rapid & User-friendly HTTP Web Exposure:
through the built-in support to expose Represen-
tational State Transfer (REST) endpoints
Agile Dependency Injection: each component
can be injected and called in the context of other
components without the need for boiler plate code
Flexible Storage System: the actual storage im-
plementation is abstracted from the specification
and can easily be replaced according to the re-
quirements at hand
Verstichel, S., Kerckhove, W., Dupont, T., Volckaert, B., Ongenae, F., Turck, F. and Demeester, P..
LimeDS and the TraPIST Project: A Case Study - An OSGi-based Ontology-enabled Framework Targeted at Developers in Need of an Agile Solution for Building REST/JSON-based Server
Applications.
In Proceedings of the 7th International Joint Conference on Knowledge Discovery, Knowledge Engineering and Knowledge Management (IC3K 2015) - Volume 2: KEOD, pages 501-508
ISBN: 978-989-758-158-8
Copyright
c
2015 by SCITEPRESS Science and Technology Publications, Lda. All rights reserved
501
Scalability and Profiling Toolkit: support for
load-balancing services and data caching
Support for Processing of JSON-LD: formatted
data and reasoning on that data
Polyglot Environment: support for multiple pro-
gramming languages: Java, JavaScript and Python
Powerful Management User Interface (UI).
The remainder of this paper is structured as fol-
lows: Section 2 introduces the PoC application while
LimeDS, the foundation for the TraPIST develop-
ments is presented in Section 3. In Section 4 a num-
ber of important modules are detailed. A selection of
related work is enlisted in Section 5. Finally, we con-
clude this paper in Section 6.
2 PoC DEMONSTRATOR
To demonstrate the strength of the presented LimeDS
framework, a PoCs has been defined and is being im-
plemented. This PoC concerns the personalisation
of feasible connections at interchange stations. The
steps needed to create such an application using the
LimeDS framework are presented in this section.
In general, we will employ an ontology to describe
public transport related concepts, and to classify us-
ing a combination of OWL DL and SWRL based rea-
soning. The LimeDS framework can then be used to
compose the data flows for specific applications, al-
lowing to connect a variety of data producers (e.g.
railway timetable information providers) with reason-
ing modules drawing conclusions based on the cur-
rently available information and context, and expos-
ing these reasoning results as REST endpoints for vi-
sualisation by (mobile) client applications.
2.1 Personalised Connections
An important aspect of a satisfactory travel experi-
ence for all travellers is the fact that transportation in-
formation should be correct and accurate at all times,
and preferably tuned for the specific situation or con-
text of the person at hand. Let us clarify this with
an example: a connecting public transportation option
may not be feasible to catch for every type of person
if only five minutes are scheduled between arriving
at a station and boarding that scheduled connection
leaving from a different platform, as there is a need
to disembark, orient yourself and find/make your way
to the other platform and finally board the connect-
ing transport. In other words, the time a traveller re-
quires to transfer between public transport platforms
can be dependent on the context (e.g. a first time visit
versus daily use/knowledge of the station layout) and
physical limitations of that person (e.g. people with
physical disabilities or in wheelchairs, elderly, peo-
ple using a child carrier or heavy travelling luggage).
In order to come up with a true personalised travel
guidance system, this contextual information needs to
be captured and taken into account before presenting
travelling guidance to the user.
2.1.1 Ontology Engineering
In support of this scenario an ontology has been cre-
ated extending two existing ontologies:
Transit (Davis, 2011): A vocabulary for describ-
ing transit systems and routes, and
Weather (Gajderowicz, 2011): Based on the on-
tology created by Aaron Elkiss (Elkiss, 2011).
Starting from the Transit and Weather ontolo-
gies an extension has been modelled, representing
the railway timetable from Nationale Maatschappij
Belgische Spoorwegen (Belgian National Railways)
(NMBS)/SNCB (SNCB/NMBS, 2015) at a number of
Belgian railway stations. This represents the railway
schedule as it should be if everything runs accord-
ing to plan. The main new Web Ontology Language
(OWL) class has been named Connection. Individuals
of these Connections represent the actual running of
that service on a specific date and are used at-runtime
to determine which of the Connections at any given
railway station can be caught for the given traveller’s
profile. To perform the classification, a combination
of OWL DL as well as SWRL reasoning is adopted.
A number of illustrative axioms are presented in the
following paragraphs.
For a Connection to be classified as suitable for
travellers with a mobility impairment, the OWL defi-
nition is given below, based on the terms available in
the Transit vocabulary. It specifies that the Connec-
tion should be on a route which has a pre-arrangement
for mobility impaired passenger, this arrangement
should have been confirmed by the operator and the
Connection should depart from a platform at ground
level:
MobilityImpairmentSuitableConnection
<=>
(route some owl:Thing)
and (hasAccessArrangement value prearranged)
and (platform some xsd:int[> "-1"ˆˆxsd:int])
and (isArrangementOK value true)
It should be clear that for other situations or other
transport modes, such as bus, taxi or cycle hire, other
definitions can be specified in the domain ontology,
used for that specific operator deployment. How-
ever, thanks to the generic notion of a MobilityIm-
SSEO 2015 - Special Session on Enterprise Ontology
502
pairmentSuitableConnection, the UI visualising this
information does not need to be aware of the specific
definitions in place for that specific situation. The rea-
soner performs the job of filtering and classification.
In first instance, the use of as much DL-based axioms
as possible has been pursued, for the reason of gener-
icness and to support the ability to exchange multiple
OWL DL enabled reasoner implementations. How-
ever, sometimes it might not be possible to purely rely
on OWL DL. To facilitate those more complex situ-
ations, support for SWRL rules has been included as
well. An example of using SWRL to support complex
rules and to take the real-time running information of
the Conections into account, is given below:
MobilityImpairmentSuitableConnection
(?connection),
currentTime(Now, ?ct),
departureTime(?connection, ?departuretime),
hasDelay(?connection, ?delay),
add(?earliestdeparturetime, ?ct, 900000),
add(?realdeparturetime,
?departuretime, ?delay),
greaterThan(?realdeparturetime,
?earliestdeparturetime)
->
MobilityImpairmentTimedSuitableConnection
(?connection)
This SWRL rule specifies that, for a Con-
nection to be classified as a MobilityImpair-
mentTimedSuitableConnection, it should already
have been classified as a MobilityImpairmentSuit-
ableConnectionthe and in addition its actual departure
time should be at least 15 minutes in the future.
Other definitions have been included for other cat-
egories of passengers as well, such as HearingImpair-
mentSuitableConnection or VisualImpairmentSuit-
ableConnection in case of Connections with specific
requirements for an on-board Passenger Information
System (PIS) or taking into account the earlier intro-
duced Weather ontology. Examples include a Frost-
SuitableConnection, SnowSuitableConnection or Bi-
cycleSuitableConnection.
2.1.2 LimeDS Data Flow
Once the ontology and its defining axioms has been
agreed upon, the implementation within the LimeDS
framework can start. For this, the LimeDS Flow
Builder can be used. For the scenario presented in this
section, the Data Flow as modelled using the LimeDS
Flow Builder is illustrated in Figure 1.
The main Flow Function is illustrated in the mid-
dle of the figure. This represents the configura-
tion of the reasoner. In addition, the configuration
also allows to specify the endpoint which should
Figure 1: Data Flow to classify the personalised connec-
tions.
be exposed and used by client applications to trig-
ger the Data Flow, as well as extra-functional prop-
erties for caching, load-balancing and authentica-
tion/authorisation characteristics, and this in a user
friendly manner without the need to write any boiler
plate code.
Finally, on the left hand side in Figure 1, sev-
eral input components (data producers) can be seen.
These ensure that the correct information is (i) fetched
from the online data sources (e.g. for retrieving the
at-runtime information of the railway operations, the
weather at a certain location and optionally geocod-
ing that location), and (ii) converted into JSON-LD
ready for processing by the reasoner component, il-
lustrated in the middle of the figure. On the right hand
side, components are visualised and linked to the rea-
soner for persistency functionality. As indicated in
Section 3, built-in support for persistency by means
of MongoDB (Chodorow, 2013) is provided by the
framework.
3 LimeDS
The TraPIST applications are built on top of LimeDS,
which facilitates development by leveraging on the
Data Flow abstraction. In this section we highlight
how LimeDS has been engineered and how it supports
the processing of semantically enriched knowledge to
support data-oriented situation-aware applications.
3.1 Data Flows
The Data Flow abstraction adds structure to the way
in which data travels through the system by specifying
a number of generic components that each represent a
specific role in the way the data can be consolidated.
By leveraging LimeDS, the TraPIST applications are
able to respond in an agile manner to the dynamic en-
vironment in which they will be deployed, e.g.:
LimeDS and the TraPIST Project: A Case Study - An OSGi-based Ontology-enabled Framework Targeted at Developers in Need of an
Agile Solution for Building REST/JSON-based Server Applications
503
A public transport operator provides a new API
which facilitates access to information that was
not readily available before, making some of the
TraPIST components obsolete.
A new algorithm is published that would greatly
enhance the way in which new information can
be derived from historic passenger records, but it
requires additional data that is already available
via another framework component currently not
involved in the process.
The Data Flow system revolves around two con-
ceptual component types (Figure 2):
Flow Functions: components that take in an op-
tional JSON argument and can optionally produce
processed JSON data.
Flow Processes: components that execute a spe-
cific set of actions when triggered.
Figure 2: The Data Flow paradigm.
Using these two conceptual types, complex data-
oriented services can be built by combining instances
of Flow Functions and Flow Processes components to
create a modular and dynamic implementation of the
required functionality. In LimeDS, each such compo-
nent can be:
implemented in the language best-suited for the
developer (a.o. JavaScript, Java, Python),
exposed as a REST endpoint,
protected against unwanted behaviour by auto-
mated dependency management,
guarded by means of authentication and authori-
sation mechanisms, using a user-friendly config-
urable strategy,
automatically load balanced and cached,
profiled to allow for performance tracking,
(graphically) connected into a Data Flow, and
reused from existing Data Flows and changed to
other Data Flow components introducing novel
Data Flows.
An important requirement for the LimeDS frame-
work is that it must interact with all sorts of ex-
ternal systems, such as mobile applications, web
applications, operator management software, public
transport time table sources, geographical databases,
Figure 3: Data Flow involving external systems.
weather information services, etc. As the primary
mechanism for communication within the framework,
the Data Flow model must hence facilitate this.
Figure 3 demonstrates how the Data Flow model
can support external systems by means of two exam-
ples: (i) clients connecting to a public HTTP REST
API and (ii) a SQL database system. Retrieval re-
quests (e.g. HTTP GET) from public API can be
redirected to a relevant Flow Function that can an-
swer the requests, while other Flow Functions are
well suited to handle requests that provide new con-
tent (e.g. HTTP POST). External system calls could
also trigger a Flow Function, for example by send-
ing update requests (e.g. HTTP PUT) that change
the context of a field of an object. In the diagram
this results in an operation on a SQL database, using
producers and consumers, i.e. specific Flow Function
implementations provided by a module that is able to
communicate with the external SQL store.
3.2 Dynamic Module System
The dynamic module system for LimeDS has been
based on an existing standard specification called
Open Services Gateway initiative (OSGi) (OSGi Al-
liance, 2003). A module in OSGi is called a bundle.
Bundles are represented as plain JAR-files that con-
tain additional meta-data in the manifest of the JAR.
This meta-data is what defines the bundles and in-
cludes two important concepts: (i) a bundle version
identifier and (ii) an explicit specification of imported
and exported packages.
The OSGi framework hides everything that is in-
side the bundle, unless a package is explicitly ex-
ported (as defined in the manifest). Other bundles can
only use the classes that are in the exported package
by explicitly importing the package. This concept of
code hiding and explicit sharing enforces modularity
SSEO 2015 - Special Session on Enterprise Ontology
504
and all the benefits that come with it.
It is considered good practice to use code shar-
ing through exports/imports only to share definitions
(interfaces) and model classes between bundles and
employ the OSGi service model to do the actual col-
laboration.
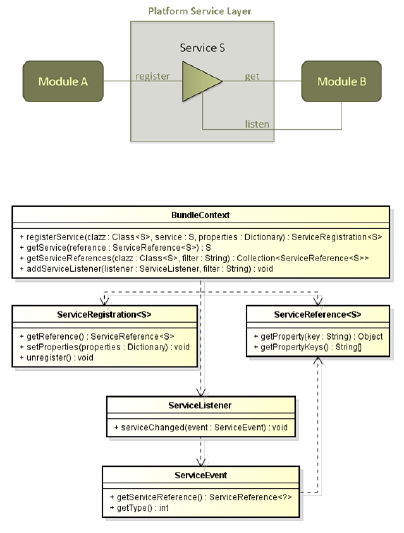
3.3 Service Layer
The OSGi specification also consists of a service
model that provides a very good match with the
LimeDS service layer that was envisioned as illus-
trated in Figure 4. The service layer is one of the
most important concepts of the framework as it allows
modules to communicate while still retaining a loose
coupling, enabling functionality to be extended or re-
placed at-runtime. It also provides the foundation for
the Data Flow system that is the basis of the presented
approach and further explained in Section 4.
Figure 5 shows the Application Programming In-
terface (API) of the OSGi service model. Via the
BundleContext, which can be retrieved for each bun-
dle or module, developers can access the three main
operations that are required for the LimeDS frame-
work: registering a service, retrieving a service and
Listening to a service.
3.4 TraPIST API
The system is self-documenting for all APIs that are
Figure 4: TraPIST service layer.
Figure 5: OSGi service model.
implemented using LimeDS Data Flows. Input and
output formats for the API can reference LimeDS
JSON schema documents that are locally stored or
through an accessible URL. The schema documents
can describe JSON objects of a specific type and
can be used to automatically validate Data Flow
messaging. The input and output JSON formats
of Flow Functions can be documented using the
@Documentation annotation in Java or through the
configuration window of the Flow Builder client for
Javascript or Python-based implementations. Once
the input and output formats are defined, these meta
JSON-objects can be used as a mechanism of validat-
ing the actual input and output of the Flow Functions
at-runtime.
In contrast to more elaborate JSON description
formats such as JSON schema (JSON–schema.org,
2015), our goal is to keep the format simple and rep-
resentative of how an actual instance of a JSON item
that matches the format looks, while still retaining a
valid JSON structure. Four basic concepts are intro-
duced, namely (i) Primitive types, (ii) JSON Objects,
(iii) JSON arrays and (iv) References.
The first two concepts are straightforward. A
JSON array is represented in the same way as it would
occur in an actual JSON instance, but instead of mul-
tiple values of a certain type, it will only contain a
single item that represents the type of the potential
contents of the array. In reality, this item will either
be a primitive type description, an object description
or another array description. When the item that is
contained in the array is marked as optional, this ap-
plies to the field that holds the array. The format al-
lows references to other JSON documentation objects
through the @typeRef field, e.g.
{
"@typeRef" :
"http://example.org/list/example/Address.json"
}
The validator is compatible with these references
and will recursively evaluate the links to process the
actual field descriptors.
4 FRAMEWORK MODULES
OVERVIEW
For ease of reference, the framework modules are split
into three categories: (i) TraPIST specific modules
(TraPIST Modules), (ii) generic LimeDS modules
that are required when developing any TraPIST mod-
ule (LimeDS Developer Modules) and (iii) modules
that are part of the LimeDS framework’s internal de-
tails (LimeDS Internal Modules).
LimeDS and the TraPIST Project: A Case Study - An OSGi-based Ontology-enabled Framework Targeted at Developers in Need of an
Agile Solution for Building REST/JSON-based Server Applications
505
4.1 Reasoner Configuration Module
The tools.reasoning.configurator bundle can
be used instantiating the specified reasoner configu-
rations into fully functional Flow Function compo-
nents, integrating semantic reasoning into the Data
Flows. To instantiate a new reasoner, one needs to
create a configuration file with four different proper-
ties (i) name, (ii) tags, (ii) url (refering to the ontol-
ogy that is used as the base model for this reasoner
instance) and (iv) reasoner (currently supported rea-
soners are Pellet (Sirin et al., 2007) and the Jena OWL
DL reasoner (Carroll et al., 2004)). Each new config-
uration will result in a Flow Function becoming avail-
able with the specified name. This Flow Function can
then be used as any other normal Data Flow compo-
nent. The following request schema applies to this
Flow Function:
{ "type" : "String [add, get, dump]
(The type of the request.)",
"body" : {
"@typeInfo" : "Object *
(A JSON-LD object when the request
is of the type add.)"
},
"query" : "String *
(A SPARQL query when the request
is of the type get.)"}
Each reasoner instance supports three operations:
add: Adds the JSON-LD object encapsulated in
the body of the request to the ontology.
get: Retrieves information from the ontology by
executing the SPARQL query encapsulated in the
query of the request.
dump: Dumps current state as a RDF/XML file.
4.2 Communication Subsystem
The LimeDS framework supports the standard spec-
ification JAX-RS (Burke, 2009), allowing the auto-
mated generation of REST Web Services. The prin-
ciple is very similar to how Flow Functions can be
scheduled (see Subsection 4.4): JAX-RS annotated
services are added to the service registry. The anno-
tations contain information about the REST service
path and the available HTTP methods. The JAX-RS
Bridge module connects with the service registry and
is continually scanning for new annotated services.
As shown in Figure 6, the JAX-RS Bridge then
calls Apache Wink (Apache Software Foundation,
2015) for each discovered service. Wink is a li-
brary that translates the annotated resources to HTTP
servlets, which can be hosted by a servlet container.
To facilitate calling the services provided in this way
Figure 6: Service to HTTP bridge.
(or external REST services), a client utility library has
been developed to easily call REST services with a
minimal amount of code. The REST Client API al-
lows expressing REST calls in a rather natural way,
e.g. in order to post a JSON object to an example
service, one can write the following statement:
JsonNode jsonObject =
Json.from("\"{ \"example\" :
\"Hello world!\" }");
client
.target("http://example.com/API/example")
.post(jsonObject).returnNoResult();
With both a way to easily expose REST services
(server-side) and a way to fluently call and make use
of these services (client-side), the framework pro-
vides all the features that are required of a basic com-
munication system.
4.3 Load Manager Subsystem
The framework provides a Load Manager System
which facilitates Data Flow component developers
in adding robustness and scalability to their services.
Figure 7 shows the basic principle that is used to
implement this system. For each registered service,
the Load Manager will generate a proxy service that
transparently captures all requests sent to the original
service and redirects it to the service instance (run-
ning locally or remote) that is currently best suited to
answer the request. This decision can be based on
the number of requests for each instance, the mean
response times, etc.
4.4 API and Scheduling Subsystem
This bundle includes important constants and values,
the complete Data Flow API and a definition of the
storage system. Flow Functions can be activated pe-
riodically to perform certain tasks, e.g. a Flow Func-
tion that enriches all stored places of interest with up-
to-date weather information can be activated hourly.
SSEO 2015 - Special Session on Enterprise Ontology
506
Figure 7: Load manager system.
Figure 8: Scheduling functionality.
To support this functionality, the framework must in-
tegrate a scheduler. Figure 8 shows the high level
modules which are involved to enable this specific
feature. We use the Quartz library (Cavaness, 2006)
to actually trigger the recurring tasks while a Connec-
tor Scheduler is responsible for the synchronisation
of schedulable Flow Functions available from the ser-
vice registry with the triggers that are enabled within
the Quartz scheduler.
Finally, the architecture of the framework adds
support for dynamic languages (e.g. JavaScript). As
the framework does not rely on a fixed data repre-
sentation, static typed languages (such as Java) could
introduce unnecessary development overhead for cer-
tain types of use-cases. Dynamic languages are not
hindered by fixed definitions and could prove to be
more elegant for simple cases.
5 RELATED WORK
5.1 JAX-RS
Java API for Restful Web Services (JAX-RS) (Burke,
2009) is the Java standard specification for a Java
API that allows implementing REST-based applica-
tions. It relies on annotations added as meta-data
on classes to transform these into REST resources
that are exposed as HTTP-endpoints. Various imple-
mentations of this standard exist ranging from Jer-
sey (Oracle Corporation, 2015), to Resteasy (RedHat,
2015) and Apache Wink (Apache Software Founda-
tion, 2015).LimeDS uses Apache Wink as a base layer
and thus offers support for JAX-RS resources. On top
of this, the Data Flow mechanism allows developers
to build Web API with integrated support for reliabil-
ity, scalability and security with a minimal amount of
code that can easily be modified at-runtime.
5.2 Dropwizard
Dropwizard (Dallas, 2014) is an open-source Java
project that integrates a number of mature libraries
into a light-weight ecosystem targeted at developing
REST-based applications. This is done by allowing
JAX-RS resources to be wired with various support
services, ranging from logging, to storage and authen-
tication / authorisation. The goal of Dropwizard is
similar to that of LimeDS, but the focus and scope
differs. While Dropwizard is a very powerful frame-
work to build high-performance REST-based applica-
tions that are easy to monitor and maintain, LimeDS
provides a more dynamic environment where changes
can be made on-the-fly while the application is run-
ning. Dropwizard also focuses on a single-node setup,
while LimeDS can be configured to run as a cluster
with load balancing.
5.3 OSGi
OSGi (OSGi Alliance, 2003) is a proven standard
that specifies a modular middleware framework for
Java. OSGi implementations such as Apache Fe-
lix or Eclipse Equinox (The Eclipse Foundation,
2015) provide an execution environment where soft-
ware modules (bundles) can be installed at-runtime
and communicate safely in highly dynamic circum-
stances. While a lot of applications could benefit from
the (at-runtime) modularity and loose coupling of the
OSGi framework, a lot of developers struggle to un-
lock its true potential because of the steep learning
curve. LimeDS is built on top of OSGi and can offer
developers OSGi features such as dynamic reconfigu-
ration of dependencies and at-runtime addition of new
functionalities in a much easier to use package albeit
for a more restricted set of REST-based applications.
5.4 Vert.x
Vert.x (Clement Escoffier, 2015) is a Java-based
framework that allows developers to build ‘reactive’
applications by setting up modular components called
Verticles and by routing data between these compo-
nents using a distributed event bus. The ‘reactive’
keyword refers to the framework using event-driven,
LimeDS and the TraPIST Project: A Case Study - An OSGi-based Ontology-enabled Framework Targeted at Developers in Need of an
Agile Solution for Building REST/JSON-based Server Applications
507
non-blocking calls and the fact that it is designed from
the ground up to support high availability. Some of
the additional services provided by Vert.x are: (i) the
ability to use multiple programming languages (Java,
JavaScript, Groovy, Ruby), (ii) integration of stor-
age solutions (MongoDB, SQL, Redis), (iii) support
for clustering, advanced capturing of metrics on a
per-component basis and (iv) built-in support for au-
thentication and authorisation. Vert.x and LimeDS
overlap in some features, but the latter focuses on
HTTP/JSON-based applications with a clear choice to
build upon the services model of OSGi, while Vert.x
offers a more generic approach. When developing
those type of applications, LimeDS has an edge as
there is no need for boiler plate code in setting up the
HTTP endpoints. Additionally, LimeDS has built-in
support for semantic reasoning.
6 CONCLUSIONS AND
OUTLOOK
In this paper we presented LimeDS, an OSGi-based
framework allowing for agile development of data
processing applications which rely on a multitude
of heterogeneous open data and knowledge sources.
LimeDS has been employed in the TraPIST research
project to develop multimodal public transportation
applications with a focus on offering personalised and
context-filtered information to the end-user, allowing
that end-user to be presented with information tai-
lored to his or her needs and (physical) disabilities.
LimeDS is able to deal with sudden unavailability
of select data sources and offers a developer-friendly
way of reasoning over this data. Furthermore it can
(visually) aid with the construction of data process-
ing/reasoning workflows and provides inherent and
configurable support for scaling, resilience and fall-
back scenarios. Current plans are to release LimeDS
in Open Source format to the community at the end of
the TraPIST project (i.e. January 2016).
ACKNOWLEDGEMENTS
The iMinds TraPIST project is co-funded by iMinds
(Interdisciplinary Institute for Technology), a re-
search institute founded by the Flemish Govern-
ment. Companies and organisations involved in
the project are Televic Rail, Be-Mobile, Digitopia,
NMBS/SNCB and TreinTramBus, with project sup-
port of IWT.
REFERENCES
Apache Software Foundation (2015). Apache Wink a
simple yet solid framework for building RESTful Web
Services. Online. https://wink.apache.org/.
Burke, B. (2009). RESTful Java with JaX-RS. O’Reilly
Media, Inc.
Carroll, J. J., Dickinson, I., Dollin, C., Reynolds, D.,
Seaborne, A., and Wilkinson, K. (2004). Jena: im-
plementing the semantic web recommendations. In
Proceedings of the 13th international conference on
World Wide Web, Alternate track papers & posters
(WWW Alt. 2004), pages 74–83, New York, NY, USA.
ACM.
Cavaness, C. (2006). Quartz Job Scheduling Framework:
Building Open Source Enterprise Applications. Pear-
son Education.
Chodorow, K. (2013). MongoDB: the definitive guide.
O’Reilly Media, Inc.
Clement Escoffier, M. K. (2015). Vert.x a toolkit for
building reactive applications on the JVM. Online.
http://vertx.io/.
Dallas, A. (2014). RESTful Web Services with Dropwizard.
Packt Publishing Ltd.
Davis, I. (2011). TRANSIT: A vocabulary for de-
scribing transit systems and routes. Online.
http://vocab.org/transit/terms/.html.
Elkiss, A. (2011). A weather ontology. Online.
http://www.csd.abdn.ac.uk/ggrimnes/AgentCities/
WeatherAgent/weather-ont.daml.
Gajderowicz, B. (2011). Using Decision Trees for In-
ductively Driven Semantic Integration and Ontology
Matching.
IBCN (2014). LimeDS An OSGi-based Java frame-
work targeted at developers that need an agile solution
for building REST/JSON-based server applications in
rapidly changing environments (a.k.a. when the cus-
tomer does not know what she/he needs). Online.
http://bit.ly/1Qy0qWO.
iMinds VZW (2014). TraPIST Information for train
passengers on a silver platter. Online. https://
www.iminds.be/en/projects/2014/03/20/trapist.
JSON–schema.org (2015). JSON Schema – JSON Schema
describes your JSON data format. Online. http://
json-schema.org/.
Oracle Corporation (2015). Jersey – RESTful Web Services
in Java. Online. https://jersey.java.net/.
OSGi Alliance (2003). OSGi Service Platform, Release 3.
IOS Press, Inc.
RedHat (2015). RestEASY Distributed peace of mind.
Online. http://resteasy.jboss.org/.
Sirin, E., Parsia, B., Grau, B. C., Kalyanpur, A., and Katz,
Y. (2007). Pellet: A practical OWL-DL reasoner.
Journal of Web Semantics, 5(2):51–53.
SNCB/NMBS (2015). SNCB/NMBS Belgian national
railways. Online. http://www.belgianrail.be/en/
Default.aspx.
The Eclipse Foundation (2015). Equinox an implemen-
tation of the OSGi core framework specification. On-
line. http://www.eclipse.org/equinox/.
SSEO 2015 - Special Session on Enterprise Ontology
508