APPLICATION VERSIONING, SELECTIVE CLASS
RECOMPILATION AND MANAGEMENT OF ACTIVE INSTANCES
IN A FRAMEWORK FOR DYNAMIC APPLICATIONS
Georgios Voulalas and Georgios Evangelidis
Department of Applied Informatics, University of Macedonia, 156 Egnatia St., GR-54006 Thessaloniki, Greece
Keywords:
Model-driven development, Dynamic applications, Runtime compilation, Java platform, Data versioning, Se-
lective recompilation, Meta-model.
Abstract:
In our previous research we have presented the core functional and data components of a framework for the
development and deployment of web-based applications. The framework enables the operation of multiple
applications within a single installation and supports runtime evolution by dynamically recompiling classes
based on the source code that is retrieved from the database. It is structured upon a universal database schema
(meta-model). The contributions of this paper include a versioning mechanism that enables access to old data
in their real context (i.e., within the version of the application that created this data), a proposal for selective
recompilation of new classes that allows applications to evolve safely at the minimum processing cost, and
a policy for handling active classes (i.e., classes that have running instances) that need to be dynamically
recompiled in order to reflect changes.
1 INTRODUCTION
There is a growing class of applications that are large
and complex, exploit object persistence, and need
to run uninterrupted for long periods of time. Al-
most all of these applications require a combination
of complex data models, advanced logic and per-
sistence (Atkinson and Jordan, 2000). At present,
these requirements are supported by a combination of
database systems, programming languages and soft-
ware production tools. In parallel, the steady increase
in affordable computational power removes inhibi-
tions on application complexity and results in demand
for more complex software systems. On the other
hand, this availability of powerful computational re-
sources encourages the elaboration of sophisticated
development platforms that enable developers to ef-
ficiently cope with the demand for more and better
software.
Towards this goal, we presented (Voulalas and
Evangelidis, 2008a), (Voulalas and Evangelidis,
2007) and (Voulalas and Evangelidis, 2008b) a de-
velopment and deployment framework that targets to
web-based business applications. The main principles
that manage the operation of the framework are the
following:
The framework is structured on the basis of a uni-
versal database schema (meta-model).
Deployment is supported by generic components
and application-specific components that are re-
trieved from the database and compiled at run-
time (Biesack, 2007) in order for the application
to be dynamically created.
The Database tier is common for all applications.
The user does not write SQL code. Instead, he
uses generic methods that materialize and dema-
terialize objects.
For the development of the Application tier (i.e.,
classes) the user should be provided with a custom
editor implementing a moderated environment, or
(ideally) a code generation tool for transforming
functional specifications provided by the user to
code. In both cases the code is stored in the
database along with the dependencies between the
classes.
For the Presentation tier, a more flexible and less
moderated approach is proposed in order for the
user to be able to creatively develop the user in-
terface of the application.
The framework supports the operation of multi-
ple applications within a single installation. There
317
Voulalas G. and Evangelidis G.
APPLICATION VERSIONING, SELECTIVE CLASS RECOMPILATION AND MANAGEMENT OF ACTIVE INSTANCES IN A FRAMEWORK FOR DYNAMIC APPLICATIONS.
DOI: 10.5220/0001836703170322
In Proceedings of the Fifth International Conference on Web Information Systems and Technologies (WEBIST 2009), page
ISBN: 978-989-8111-81-4
Copyright
c
2009 by SCITEPRESS Science and Technology Publications, Lda. All rights reserved
always exists one deployed application, indepen-
dently of the actual number of running applica-
tions.
We can efficiently manage continuously evolving
applications. We can deal with business logic
changes at deployment time without interrupting
the operation of the application, since changes are
embedded in the application through the dynamic
recompilation of modified classes.
We can anytime refer to a previous version of an
application and examine old data in its real con-
text (i.e., within the version of the application that
created this data) by retrieving the correspond-
ing data instances from the database, without the
need of maintaining additional installations (one
for each different application version).
In order to verify the feasibility of our proposal,
we have developed the core functional and data mech-
anisms. The underlying database schema resides in
MySQL. For the functional components, Java was an
obvious choice for us considering its high and still
growing popularity, its increasing adoption for de-
velopment of large and long-lived applications and
of course the fact that it supports run-time compila-
tion of classes in Java Platform
TM
, Standard Edition
6 (Sun Microsystems, 2008). However, it is clear that
a number of aspects of our research can be gener-
alised for other programming languages that support
run-time compilation (e.g. .NET). Last but not least,
despite the fact that our framework focuses on web-
based business applications, we believe that it can be
extended to other families of applications.
This paper elaborates on three important mecha-
nisms:
a simple data versioning technique that allows us
to keep all different versions of the modelled ap-
plications (Section 2),
a method for selecting only those classes that have
been modified and need to be recompiled, in order
for redundant processing costs to be avoided (Sec-
tion 3), and
a policy for handling active instances of classes
that need to be recompiled in order to reflect
changes (Section 4).
In Section 5, we provide a conclusive summary of
the paper and we identify our future research plan.
2 MAINTAINING DIFFERENT
VERSIONS OF APPLICATIONS
Since source code and data structures of the deployed
applications are stored in the database, in order to be
able to return to a previous version of an application,
we just need to apply a data versioning technique. As
a basis for the data versioning technique we used the
Envers Project (entity versioning) of the jboss com-
munity. Envers project (Warski, 2008) was mainly
selected due to its simplicity in comparison with other
techniques (Zhu, 2003).
For each versioned entity a “versions” table is cre-
ated. The versions table has the following fields:
primary key – auto number
id of the original entity
revision number – an integer
revision type a small integer: this field can
have four values: 0, 1, 2, 3 which mean, re-
spectively, ADDED, MODIFIED, DELETED and
UNCHANGED. A row with a revision of type
DELETED will only contain the id of the entity
and no data (all fields NULL), as it only serves
as a marker saying ”this entity was deleted at that
revision”.
creation date and time – timestamp
versioned fields from the original entity
The current entity data is stored in the original ta-
ble and in the versions table. According to Envers
members, this duplication of data is acceptable, since
it makes the query system much faster. However, this
aspect will be tested with real production data since
performance issues in versioning systems depend on
how often old data is accessed.
The proposed technique supports global revisions,
i.e., for each modification of a data instance a new re-
vision is created that includes not only modified but
also unchanged data. Global revisions are suitable for
data that is not often modified. Since a real-word ap-
plication is not modified on a daily basis, we believe
that this technique meets our needs.
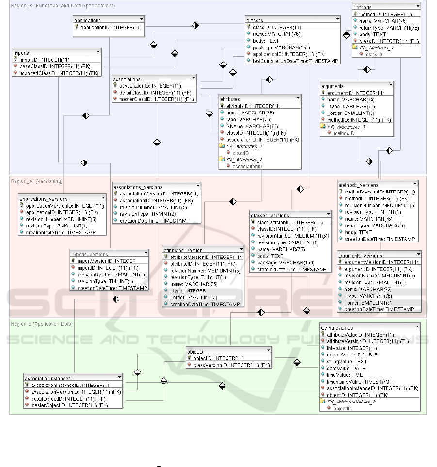
In Figure 1, we present an improved version of the
Database Model (Voulalas and Evangelidis, 2008b).
Region A holds the functional specifications of the
modelled application. In includes the following en-
tities: Classes, Attributes, Methods, Arguments, As-
sociations and Imports (class dependencies).
Region A is the new part of the database model.
It includes all tables that are required in order for
versioning to be supported. Note that versioning ap-
plies only to Region A, i.e., to the part of the model
that holds the functional and data specifications of the
WEBIST 2009 - 5th International Conference on Web Information Systems and Technologies
318
Figure 1: The Database Model.
modelled applications. For each versioned table we
have created a companion table using versions” as
suffix. Note that:
Although the combination of the primary key of
the original entity with the revision number is
unique and not null, we have created a new field
to be used as primary key. This is because we
wanted to avoid extra complexity produced by the
complex primary keys (consisting of more than
one fields) of the original entities.
Foreign keys are not versioned. For example the
methodID field in the arguments table is not ver-
sioned, since an argument is tightly associated
with a method and cannot be moved to another
method.
The versions table that is associated with the asso-
ciations table does not include any versioned field.
This is because an association can only be deleted
and not modified.
Region B includes tables that store data produced
by the applications, structured in a way that is inde-
pendent of the actual data structure of the applica-
tions. Thus, changing the database of a modelled ap-
plication (e.g. adding a field in an existing table or
creating a table) does not affect Region B. Versioning
of the data that is produced by the deployed applica-
tions is out of the scope of our research.
APPLICATION VERSIONING, SELECTIVE CLASS RECOMPILATION AND MANAGEMENT OF ACTIVE
INSTANCES IN A FRAMEWORK FOR DYNAMIC APPLICATIONS
319
3 SELECTIVE CLASS
RECOMPILATION
In our previous research (Voulalas and Evangelidis,
2008b), we have presented a generic method that han-
dles the execution of entry methods of the deployed
applications. The method works as follows:
Using the input arguments (className and pack-
ageName) identifies the class that implements the
method and retrieves its source code from the
database.
Along with the main class, all imported classes
are also retrieved from the database (see Imports
table in Region A). Note that this applies only to
application-specific classes and not to java classes
or generic classes of our framework that do not
change.
All classes are recompiled and the method is exe-
cuted using the getDeclaredMethod operation that
is implemented by java.lang.Class. Arguments
are passed as an array of java.lang.Class objects.
This simple approach needs to be improved in or-
der to reduce or even zero unnecessary recompilations
and avoid runtime errors (e.g. runtime type incompat-
ibility, method not found) produced because not all
dependent classes have been correctly identified and
recompiled.
The main idea is that a class needs to be recom-
piled only in case it has changed itself or a class that
is dependent on has changed. This requires for the
following two improvements.
First, we have to query the database in order to
see if the class or an associated class has changed
until the last time it was compiled. For this rea-
son we have added a field in the Classes table (Re-
gion A) that is used for tracking the exact date
and time each class was compiled for the last time.
The query just needs to select only those records
from the classes table that are associated with the
method to be invoked and satisfy the following con-
dition: LASTCOMPILATIONDATETIME is smaller
than the MAX(CREATIONDATETIME) of all ver-
sions of the class having revision type different than
UNCHANGED. In case no such class exists the last
class file can be loaded and used for the execution of
the method.
Second, since classes that belong to the same
package are not imported when used by a class, it is
not safe to identify dependencies only by recursively
analyzing imports. Recompiling by default all classes
of the same package is not efficient, especially for
large systems with many classes. Thus, we should use
a tool for analyzing classes and finding all dependen-
cies between them. Dependencies, for instance, stem
from class inheritance or subtyping, method calls, and
attribute accesses. Dependency information is typi-
cally gathered from source code. In the case of Java,
it is possible to get this information from class files.
Although the approach of finding dependencies based
on the class files seems to be more effective (Barowski
and Ii, 2002), in our case it is not applicable since
dependencies are needed in order to decide which
classes should be recompiled. Using old class files
is not safe because the modified source code may in-
clude additional dependencies that will be ignored, re-
sulting in runtime errors. Examples of existing tools
that analyze class files are jGRASP (Barowski and Ii,
2002), CDA (Class Dependecy Analyzer) and STAN
(STructure ANalysis). In contrast, OptimalAdvisor,
RECODER and DA4J (Pinzger et al., 2008) identify
dependencies by analyzing the source code files. In-
telliJ IDEA is an advanced Integrated Development
Environment (IDE) that supports compilation of all
source files that have been modified since the last
compilation in the selected module as well as in all
modules it depends on recursively. Its current version
(IntelliJ IDEA 7) includes the Dependency Structure
Matrix (DSM), a sophisticated tool for visually ana-
lyzing the dependencies between project classes (In-
telliJ IDEA, 2008).
Selecting and incorporating a technique that iden-
tifies dependencies between Java Classes is one of our
future steps. The main point is that the preliminary re-
search that we have conducted shows that such tools
and methods already exist.
4 HANDLING OF ACTIVE
CLASSES
A class that is replaced at run-time may have active
methods. Thus, the biggest problem of runtime evolu-
tion is to match the old and the new program code and
state. In a relevant research effort (Dmitriev, 2001),
three policies for dealing with active old methods of
changed classes are presented. Although the particu-
lar effort is focused on the implementation of an envi-
ronment that supports evolution of Java applications
at a lower level (as part of the Java Virtual Machine)
compared to our research, the presented policies are
quite interesting and relevant:
On-the-fly Method Switching. According to this
policy a point in the new method that “corresponds”to
the current execution point in the old method, should
be identified. Then, execution is continued from this
WEBIST 2009 - 5th International Conference on Web Information Systems and Technologies
320
point in the new method. Identifying this point is
quite hard and even if this is done, it seems that many
security gaps exist.
Wait Until there are no Active Old Versions of
Evolving Methods. This policy guarantees that two
versions of any method can never co-exist simultane-
ously for a given application. In order for this policy
to be applied in practice, the developer must somehow
ensure that the execution will reach the point where
no active old methods exist. The implementation of
this policy would have to keep track of all of the acti-
vations of the old methods. Once the last such activa-
tion is complete, the threads should be suspended and
method replacement should be performed. Again, this
task is more complex in case of a multi-threaded ap-
plication, since it may happen that while one thread
completes the last activation of the old method, an-
other thread calls this method once again. Also, this
solution may not always work (we may wait forever),
if, for example, one of the evolving methods is the
main method of the program.
All Existing Threads Continue to Call Old Code,
whereas New Threads (Threads Created after
Class Transformation) Call New Code. This pol-
icy looks more difficult to implement than the others,
since it allows the old and the new code to coexist,
and the old code can be called over and over again.
It is currently unclear, if possible at all, to determine
whether or not an arbitrary thread may call a given
class. Perhaps the developer should specify this ex-
plicitly. This policy may be the most suitable solution
for certain kinds of applications, e.g., servers that cre-
ate a new, relatively short-lived thread in response to
every incoming request.
It looks that none of these solutions can be re-
garded as panacea. They are different policies and
each one of them may be preferable in certain sit-
uations. Evaluating them in the context of our re-
search project, it seems that the third policy (all ex-
isting threads continue to call old code, whereas new
threads call new code) best suits the needs of the fam-
ily of applications that we are targeting to. Web-based
applications, in general, generate short-lived threads
in response to different incoming requests initiated by
end-users (e.g., when a user submits data through a
web form, the system creates a thread that parses sub-
mitted data and stores it in the database).
Now, we have to find out a way to support this
policy. Returning back to the database model we can
see that objects (in Region B) are associated with the
classes versions table (in Region A) and not with the
classes table that was our initial approach in the first
version of the database model (Voulalas and Evange-
lidis, 2008b). This modification enables us to identify
all objects, including the values of their attributes and
the way they are associated with other objects, that
have been produced from a specific version of an ap-
plication. Thus, this information can be used in order
to identify which version of the application should be
invoked in order for a specific object to be processed.
Before concluding this section we must make an
important note. Suppose that we have a web-based
business application that supports the submission of
requests by public (external) users and the processing
of the requests in multiple steps by enterprise (inter-
nal) users. A business change forces the developer to
implement and make available a new version of the
application without interrupting the operation of the
system. According to the policy presented above, the
running instances of the objects will be handled by
the old version of the application. This means that, a
request submitted by a user before the system change,
will be parsed and stored in the database by the meth-
ods of the old classes. Based on the same policy, when
the request will be fetched from the database in order
to be processed by an internal user, the new object in-
stance will be created by the new version of the class.
However, in our platform the developer may have an-
other advanced option: depending on the type of the
change he can declare that objects created by a pre-
vious version of the application should be processed
throughout their lifecycle by the same version of the
application. This extra option is very useful in case of
changes that seriously affect business rules. Defining
the lifecycle of an object is a critical issue that should
be examined, since it may involve not only the spe-
cific object but also associated objects (with their own
lifecycle). This implicitly entails that we should con-
sider introducing the concepts of roles, activities and
workflows that are present in all business systems ei-
ther embedded in code, or handled by a discrete work-
flow system.
5 CONCLUSIONS & FURTHER
RESEARCH
Our research effort aims to provide a platform that
will support the development and deployment of con-
tinuously evolving web-based business applications.
The operation of the platform complies with the fol-
lowing rules:
Source code resides in the database and is re-
trieved and compiled at run-time. Changes are
dynamically embedded in the application without
the need of interrupting its operation.
APPLICATION VERSIONING, SELECTIVE CLASS RECOMPILATION AND MANAGEMENT OF ACTIVE
INSTANCES IN A FRAMEWORK FOR DYNAMIC APPLICATIONS
321
The platform facilitates the developer in the
implementation process by providing pre-build
mechanisms for the interaction with the database.
The user does not have to design a database since
all applications rely upon a common database
model.
Multiple applications and multiple versions of the
same application can operate in parallel upon a
single installation of the platform.
Code modifications can be either simple changes,
for example, additional System.out.println() state-
ments for better logging, or even complex changes
that require the implementation of a new method or
new information to be stored in the database. Even in
the case of simple changes, it is of great importance
to implement them without interrupting the operation
of the system.
Having implemented an architectural prototype
that enabled us to verify the feasibility of the proposed
solution in general (Voulalas and Evangelidis, 2008b),
this paper elaborated on three important aspects:
Versioning of the Modelled Applications. We pre-
sented a simple data versioning technique that allows
us to keep all different versions of the modelled appli-
cations. We modified the database schema in order to
embed the versioning mechanism.
Selective Class Recompilation. We presented a
method for selecting only those classes that have been
modified after being compiled. Further work is re-
quired in order to embed a process for identifying
class dependencies. Having this information will en-
able us to safely select all classes that need to be re-
compiled.
Managing Active Instances of Classes that have to
be Recompiled in Order to Reflect Changes. We
selected a policy that defines that all existing threads
should continue to call old code, whereas new threads
(threads created after class transformation) should
call new code. We presented the way this policy can
be efficiently supported by our system, plus some ex-
tra thoughtsfor extending the policyin order to enable
complex business processes to evolve more smoothly.
Our next research effort will focus on testing the
feasibility of the platform with some real application
scenarios. Based on the case study that we have pre-
sented in our previous work (Voulalas and Evange-
lidis, 2008b), we are going to apply all possible types
of changes in order to evaluate how the system reacts.
We should also validate in practice how the system
operates when two different versions of the same ap-
plication co-exist, especially when they have active
instances in parallel.
REFERENCES
Atkinson, M. and Jordan, M. (2000). A Review of the Ratio-
nale and Architectures of PJama: a Durable, Flexible,
Evolvable and Scalable Orthogonally Persisteng Pro-
gramming Platform. Sun Microsystems, Inc., Moun-
tain View, CA.
Barowski, L. A. and Ii, J. H. C. (2002). Extraction and use
of class dependency information for java. In WCRE
’02: Proceedings of the Ninth Working Conference on
Reverse Engineering (WCRE’02), page 309, Washing-
ton, DC, USA. IEEE Computer Society.
Biesack, D. (2007). Create dynamic applications
with javax.tools.
http://www.ibm.com/
developerworks/java/library/j-jcomp/index.
html
.
Dmitriev, M. (2001). Towards flexible and safe technology
for runtime evolution of java language applications. In
In Proceedings of the Workshop on Engineering Com-
plex Object-Oriented Systems for Evolution, in asso-
ciation with OOPSLA 2001 International Conference.
IntelliJ IDEA (2008). Dependency analysis.
http://www.jetbrains.com/idea/features/
dependency_analysis.html
.
Pinzger, M., Graefenhain, K., Knab, P., and Gall, H. C.
(2008). A tool for visual understanding of source
code dependencies. In ICPC ’08: Proceedings of the
2008 The 16th IEEE International Conference on Pro-
gram Comprehension, pages 254–259, Washington,
DC, USA. IEEE Computer Society.
Sun Microsystems (2008). The reflection API.
http://java.sun.com/docs/books/tutorial/
reflect/index.html
.
Voulalas, G. and Evangelidis, G. (2007). A framework
for the development and deployment of evolving ap-
plications: The domain model. In ICSOFT Interna-
tional Conference on Software and Data Technolo-
gies, Barcelona, Spain.
Voulalas, G. and Evangelidis, G. (2008a). Developing and
deploying dynamic applications: An architectural pro-
totype. In Filipe, J., Shishkov, B., and Helfert, M., ed-
itors, Communications in Computer and Information
Science, volume 10, pages 293–306. Springer Berlin
Heidelberg.
Voulalas, G. and Evangelidis, G. (2008b). Developing and
deploying dynamic applications: An architectural pro-
totype. In ICSOFT International Conference on Soft-
ware and Data Technologies, Porto, Portugal.
Warski, A. (2008). Data versioning and en-
vers.
http://www.jboss.org/downloading/
?projectId=envers&url=/envers/downloads/
presentations/envers_nurnberg.pdf
.
Zhu, N. (2003). Data versioning systems. Technical report,
Computer Science Department, Stony Brook Univer-
sity.
WEBIST 2009 - 5th International Conference on Web Information Systems and Technologies
322